Please note folks: customers purchasing today will be entitled to the next major update "CSS HTML Validator 2020" when it is released at no extra cost.
There are many substandard websites on the Internet. Don’t let yours be one of them.
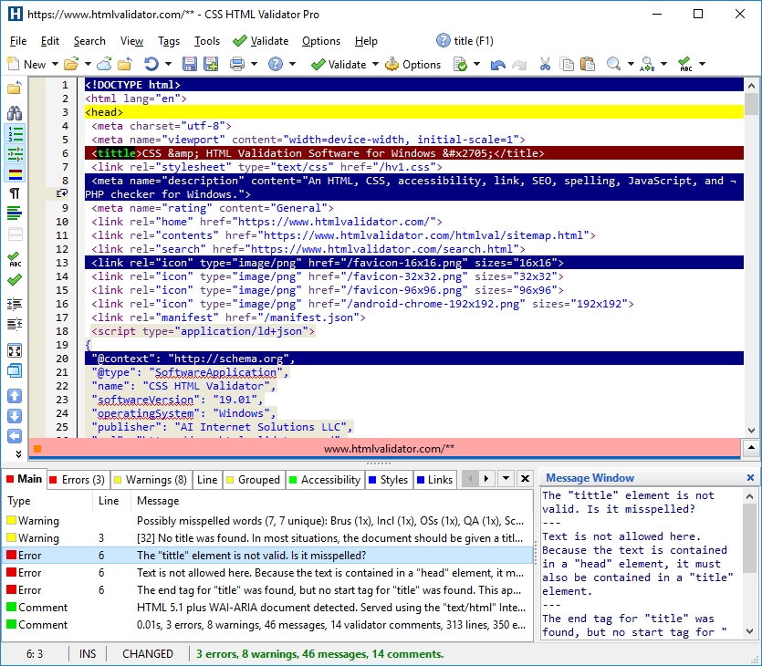
CSS HTML Validator will help you improve your search engine rankings, find and fix HTML & CSS problems and misspelled words, improve your website’s usability, and find broken links before your visitors do. To check an HTML or CSS document, just open a file or URL in the built-in editor and then press F6. The results are quickly displayed at the bottom.
In addition to HTML and CSS checking, CSS HTML Validator also includes a JavaScript linter to help you write better JavaScript.
Because CSS HTML Validator uses its own custom validation engine, it’s highly configurable. Plus, documents are validated right on your own computer, so it’s super-fast and your privacy is protected because documents are not sent over the Internet.
CSS HTML Validator is used by federal, state, and local governments (in the US, Canada, UK, and other countries), by Fortune 500 companies, and by small businesses, individuals, schools and learning institutions. It finds problems that other validators miss, and it's inexpensive, powerful, fast, includes a ton of options, protects your privacy, and generates easy to understand messages, so start using it today to improve your website!
Note: The trial download is for the CSS HTML Validator Professional Edition. Check out the feature comparison matrix to see how the Standard and Professional Editions differ.
Another note: For those wanting the pro edition, there is an option on the buy page to upgrade for $60 more!
Review Written by Roger Thomasson
Features
The Fine Print
Testimonials
- Make HTML and CSS that is in line with real-world standards.
- Make pages that will look the way you want them to in different modern browsers.
- Make pages that will be correctly parsed by search engine robots.
- Easily find and fix problems in your pages.
- Find broken links.
- Create PHP and JavaScript documents with PHP and JavaScript checking.
- You can download and install a free trial of this software before purchasing
- Download available for: Windows XP, Vista, Windows 7/8
- Buy with BitsDuJour's promotional coupon code and get all this at a discounted price!
- After you purchase CSS HTML Validator Standard it may be used indefinitely.
- CSS HTML Validator Standard is licensed per computer, and not per user.
- Each license allows installation on a single computer and a laptop.
- Transfer of a license to another owned computer is allowed.
- License activation isn't required. what's this?
- This promotion cannot be used to upgrade or extend an existing license.
- You can install/register the software at any time.
- License can be used for Commercial and Personal use.
- Upgrades to future versions of the software will be free up to the next major version and minor versions thereafter. For versions after that, upgrades will require additional payment, which will be discounted. It will be discounted only if you've purchased the last major version.
- Support is provided up to when the next major version is released, and minor versions thereafter.
- 30 days return policy.
- Review the Full License details for downloading and installing this software.

- This vendor agrees to abide by the ASP's Code of Professional Conduct.
- Prices do not necessarily include taxes, which will vary by country.
- Review what others have to say...
- “This product has saved us months of bug-fixing and maintenance of our server-generated HTML, XHTML, CSS and WML pages. We have suspected for some time that Google and other search engines are getting tired of sites that do not validate or which contain spelling mistakes. Since using CSS HTML Validator, our search engine ratings have gone through the roof - there is bound to be a connection. In addition, we are now highly confident that our site looks identical in every one of the world's top browsers.”- Mac MacLaren
- “Thanks! This is a great program. It solved a problem that I don't think I would have EVER found on my own.”- Bill Waggoner
- “Not only does validator do a superior job of catching mistakes, but it also makes correcting them a breeze by displaying meaningful error messages and taking me right to the error in the source file with a mouse click. Needless to say, validator has become an important tool in all of my projects.”- Bill Mezian
- “To be able to check an entire site for html, CSS, accessibility compliance, spelling, links and structure in one pass is awe inspiring.”- Dr. Denise Wood
- “I have been using CSS HTML Validator Lite for less than an hour, but it managed to find a significant number of typos that I had missed despite several hours of careful code checking!”- Nigel J Bacon
- “I bought Parallels just to be able to run CSS HTML Validator Pro on my Mac.”- Glen Pipkins
- “CSS HTML Validator has been a lifesaver. It offers so many more options than w3c and is a lot faster. We use it on all our new projects during development, to make sure our customers get only the best. Thanks CSS HTML Validator!”- Moddish
- “I'm releasing a brand-new web site and I want it to be as perfect as possible. CSS HTML Validator has already helped a lot!”- David Trump