Deal Coming Soon!
DbSchema isn't for everyone, but if you work with or want to learn to work with SQL or NoSQL, today's deal is especially for you!
If you are programmer, system architect or database administrator, DbSchema is one of the tools which may help you during your daily work. DbSchema may help you to design schema in team, deploy the schema on multiple databases, document the schema and generate HTML5 documentation, generate schema migration scripts, visually explore the data and write SQL queries, generate random data, and create HTML reports.
Team Design and Schema Deployment
DbSchema reverse engineers the schema from the database in its own design model, that will be saved to the file. The design model is database-independent and can be deployed into any database. The design model file can be shared in a team using GIT. Comparing different versions of the same schema model you can generate SQL migration scripts.
Manage the Schema on Multiple Databases
DbSchema can connect to different databases without affecting the schema model. This schema can be compared and deployed on any database, migration scripts can be generated.
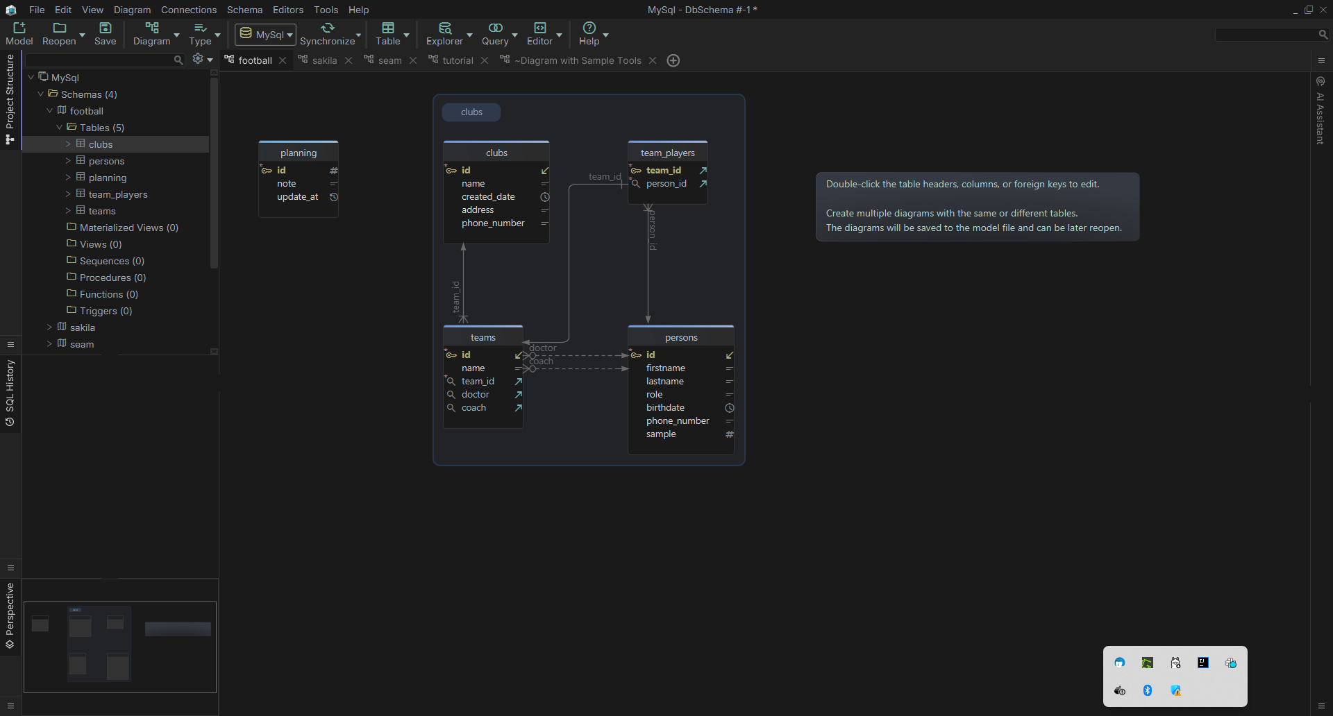
Graphical Interaction with the Schema
DbSchema use layouts (diagrams) to represent the database schema. To get a better representation of the schema you can create multiple layouts with the same or different tables. Tables, columns and foreign keys can be edited directly in the layout. Layouts will be saved to model file and can be later reopen. If the schema is missing foreign keys, you can create virtual foreign keys.
Visually Explore the Data
Relational Data Browse is a module for simultaneous exploring data from multiple tables, based on foreign keys or virtual foreign keys. Exploring the data in one table will refresh the children tables with the matching records. The editor can insert new records or edit the exiting data.
Interactive HTML5 or PDF Documentation
A good design required a good documentation. Using DbSchema you can document each table and column, and generate HTML5 or PDF documentation with the vector image of the schema, where the table and column comments can be read as mouse-over tooltips. Vector images have a small size and are interactive.
Random Data Generator
The generator can fill tables with random data, which may be usefull in testing the SQL queries or the software application. The generator can use patterns or reverse regular expressions.
Query Editors
For editing SQL queries you can use the Visual Query Builder or the SQL Editor. The graphical query builder features filters, JOINS, GROUP BY and ORDER BY. The SQL Editor features text autocompletion and explain plan.
Open the Design Model Without Connectivity to the Database
Schema can be designed even without any database. The design will be saved to model file and later can be created on any database or converted between different databases.
Automation Scripts
Write Kotlin or Java Groovy scripts with access to DbSchema API to automate different tasks.
This promotion includes the following:
DbSchema - 9 Personal v9.5.3 ($117.60)
DbSchema - 9 Commercial ($176.40)
Features
The Fine Print
Testimonials
- Import database schemes:
- Connect to a growing list of JDBC compatible databases, including Oracle, MySQL, PostgreSQL, DB2 for Windows/Linux, Cache, DaffodilDB, FrontBase, HSQLDB, Informix, JavaDB/Derby, Microsoft SQL Server, Mimer, Pervasive, PointBase, Sybase SQL Anywhere, Sybase ASE.
- Importable schema include tables, foreign keys, procedures, triggers, sequences, and more.
- Save imported schema as XML files in a database independent format.
- Edit database schema:
- Edit tables, columns, indexes, foreign keys, procedures, triggers, sequences and comments.
- Edit schemes graphically using Layouts
- Create and use multiple Layouts inside a project.
- Drag, pan and zoom Layouts using simple mouse movements.
- Change schema data types from one database to another.
- edit schema online (while connected to the database) or offline.
- Browse database data:
- Simultaneously browse data from multiple tables.
- Paginate browse data.
- Single or multiple views.
- Insert, update, and delete records.
- View Large Objects (LOBs) fields as images, html, text, via an external application.
- Edit and execute SQL:
- Syntax highlights cover database keywords, functions, table names, and view names.
- Auto-complete of table, view and column names.
- Execute SQL statements individually or as scripts.
- Keep multiple SQL result panes active and automatically refresh query results.
- Schema Synchronization:
- Compare and synchronize project schema with the current database, another database or with another DbSchema project.
- List schema differences.
- Select which differences to keep, either local or on the database.
- Generate Merge SQL scripts based on schema differences.
- Upload differences into a database with automatic step-by-step execution.
- Scripts and documentation:
- Generate SQL schema creation scripts for any database.
- Easily document and comment tables, columns, foreign keys, indexes, etc.
- Generate schema specifications as an HTML document.
- Print schema Layouts with precise control.
- Generate schema Layout image files.
- Create, edit, and maintain database templates.
- You can download and install a free trial of this software before purchasing
- Download available for: Windows, Linux, Mac
- Buy with BitsDuJour's promotional coupon code and get all this at a discounted price!
- After you purchase DbSchema: Database Diagram Designer it may be used indefinitely.
- DbSchema: Database Diagram Designer is licensed per user, so if more people are going to use DbSchema: Database Diagram Designer you will need to purchase additional copies.
- Upgrades to future versions of the software will be free up to the next major version.
- Support is provided for the lifetime of the product.
- No return policy.
- Your discount coupon code will be applied to your purchase when you click the 'Buy Now' button.
- BitsDuJour downloads use a discount coupon code that comes direct from the software vendor, so you'll always get the latest version of the software app sold under the same terms as a regular sale, just at a great promotional price.
- Prices do not necessarily include taxes, which will vary by country.
- Review what others have to say...
- “Using DbSchema we improved our database design. We managed to work in team on this task. The result was a two times faster database.”- Darcu Macclain, System Architect
- “Relational Data Browse is great. In the last time I spent significant less time typing queries, and I did my job much faster.”- Stephan Collar, Developer
- “Great! Our company works with extreme large databases, for the national telephony company. More than thousand tables per database. We never succeeded to build large diagrams using other software, but yours did it.”- Santos Mariano, database expert
- “I like this integrated work environment. Diagrams in the background are great.For a database is very important how the tables are interconnected, and the diagrams are the best for viewing this. Besides, the Relational Data Browse is very close to the diagrams. And very intuitive, simple and fast to use.”- Marian Popescu, College professor